Setup Beckhoff project
UP TwinCAT (Beckhoff) Plugin (optionally: UP TwinCAT (Beckhoff) is part of UP release)
For Beckhoff TwinCAT support install UP and UP TwinCAT (Beckhoff) Plugin:
Create initial project
Create initial project with Beckhoff Exchange Assistant at target folder or do it manually
Manual setup initial project
- Open TwinCAT
- Create New TwinCAT Project
- TwinCAT Projects (TwinCAT XAE Project (XML format)

- Select location and name (not UP model dependent if target folder is linked, do not select "Create directory for solution")
- Add New Item at Project / PLC
- Empty PLC Project with name from UP Project / config / platformConfig [Beckhoff] / hardwareConfig / name
Create a linked Target Folder (Optionally: if UP is located at host)
- Link to TwinCAT Solution folder
- Add Target Folder
- Add BuildConfig UPbuild__Beckhoff to target folder. Consider that target folder must pinned to sub folder of solution project where *.tsproj is placed (required to optionally generate multiple UP PLC projects to one TwinCAT Solution).
Install TwinCAT libraries
UP dependent libraries installation (AEMsgHandler, AEMqttInterface, ...)
- Run force generate at target folder
- Execute InstallLibs.bat batch file at target folder (if Eclipse placed at host: execution must be done at virtual machine!)
- Installation successfully done if window is closed automatically after execution (about 30s for installation required).
Task Definition
- Open TwinCAT Project
- Add Referenced Task at PLC / Project
- Set Name for new Task
- Create New Task
- Close Dialog with Open
- Drag and Drop generated groupX PRG from Programs package to created reference Task
- Drag and Drop generated INTERCOM PRG from Base/Intercoms package to created reference Task (Program does only exist if an intercom task declared)
- Drag and Drop generated framework PRG from Programs package to a reference Task (Slowest task time and lowest priority)
- Do it for each required Task
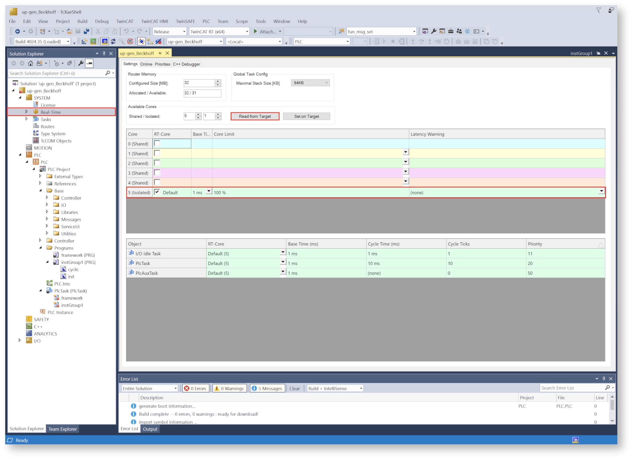
Isolated Task
Consider that PLC must run on an isolated task at virtual machine.
Git Setup
Git ignore
- ProjectName.tsproj must be part of git.
- All TcTTO files at PLC root folder must be part of git (not part of git ignore for future tasks).








